Bash Parameter and Shell Expansions
.MP4, AVC, 1280x720, 30 fps | English, AAC, 2 Ch | 49m | 92.2 MB
Instructor: Wes Higbee
.MP4, AVC, 1280x720, 30 fps | English, AAC, 2 Ch | 49m | 92.2 MB
Instructor: Wes Higbee
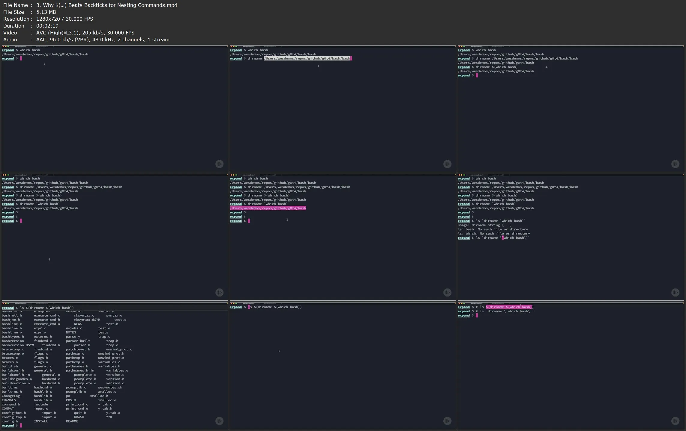
Bash has a myriad of expansion mechanisms to effortlessly target files and pass arguments to commands
What you'll learn
There's no need to meticulously type out every character of paths, arguments, commands, etc. Instead, take advantage of Bash's plethora of expansion techniques to spend less time fumbling filenames!
In this course, Bash Parameter and Shell Expansions, you’ll master Bash's expansions. First, you’ll explore parameter expansion, command substitution, and process substitution. Next, you’ll discover targeting files with pathname expansion, tilde expansion, and brace expansion. Finally, you’ll learn to control expansion with quoting and when to use subshells.
When you’re finished with this course, you’ll be ready to clean up your scripts and speed up your command line use.



